







I LOVE JOHN OLIVER
Well then... some compilations.
John Oliver
Trashing AT & T
https://www.youtube.com/watch?v=T87urVUlD-E
Trashing brands
https://www.youtube.com/watch?v=RqS7sddUVH4
(Not everything he's done, of course.)












































































































A would be simply including "trademark" and "patent" rights to be waived. Option B would be including "trademark" but explicitly refusing patents at all. Option C can be either A or B, but stating that "if" we(holders of the license/code/asset) discover or reverse engineer any hidden content you've made with the license, we have the permission to use it under this same license and are able to distribute and modify it under the licence's terms(This is kinda GPL-ish, except instead of forcing others to stay open, we protect ourselves from accidentally or purposefully including derivatives down the line, be them proprietary, patented, trade secret, and so on. They can try to keep it hidden, but if it's out, it's ours/anyone's).
Also looking into legal aspects of moderation (or lack of it) regarding my club. For example, the club has no Discord or anything yet - for as much as I'd love to leave the place open and unmoderated, this apparently is simply not allowed legally, as I or the platform will be at fault. However, I don't trust people as moderators either, and so I'm looking for a partially-autonomous system plus human moderators, and a way for the community to "moderate the moderators" as well, in a direct-democratic kinda way or similar. Really good kick/ban appeal systems too, and ways to blacklist or publicize mis-moderation incidents.
Hope to brainstorm some ideas on the matter! (edited)

A would be simply including "trademark" and "patent" rights to be waived. Option B would be including "trademark" but explicitly refusing patents at all. Option C can be either A or B, but stating that "if" we(holders of the license/code/asset) discover or reverse engineer any hidden content you've made with the license, we have the permission to use it under this same license and are able to distribute and modify it under the licence's terms(This is kinda GPL-ish, except instead of forcing others to stay open, we protect ourselves from accidentally or purposefully including derivatives down the line, be them proprietary, patented, trade secret, and so on. They can try to keep it hidden, but if it's out, it's ours/anyone's).
Also looking into legal aspects of moderation (or lack of it) regarding my club. For example, the club has no Discord or anything yet - for as much as I'd love to leave the place open and unmoderated, this apparently is simply not allowed legally, as I or the platform will be at fault. However, I don't trust people as moderators either, and so I'm looking for a partially-autonomous system plus human moderators, and a way for the community to "moderate the moderators" as well, in a direct-democratic kinda way or similar. Really good kick/ban appeal systems too, and ways to blacklist or publicize mis-moderation incidents.
Hope to brainstorm some ideas on the matter! (edited)

A(What MD0 seems to do). However, still confused on the idea of if I make X and someone patents stuff with X in it, potentially hurting my/others own progress on it(for legal reasons, not out-pacing reasons).B: Disallow Patents, or Option C: Make anything made down the line available to anyone up-the-line, if it is found/leaked/reverse-engineered/etc.

A(What MD0 seems to do). However, still confused on the idea of if I make X and someone patents stuff with X in it, potentially hurting my/others own progress on it(for legal reasons, not out-pacing reasons). 












A, which is just like CC0 except it adds:
v. trademark rights;
vi. patent rights;
into the list of rights to be waived as mentioned:
2. Waiver. To the greatest extent permitted by, but not in contravention
of, applicable law, Affirmer hereby overtly, fully, permanently,
irrevocably and unconditionally waives, abandons, and surrenders all of
Affirmer's Copyright and Related Rights
... etc.














Should any part of the License for any reason be judged legally invalid or ineffective under applicable law, such partial invalidity or ineffectiveness shall not invalidate the remainder of the License
Which has actual lawyers say "This is well-made legally" and such.



Validity of the Creative Commons Zero 1.0 Universal Public Domain Dedication and its usability for bibliographic metadata from
the perspective of German Copyright Law 



a. No trademark or patent rights held by Affirmer are waived, abandoned,
surrendered, licensed or otherwise affected by this document.)























































































































































































buying in / speculating with old money to create new money <----------> coordinating directly between community members
One can view this as a transfer of wealth, if you play far on the first end of the spectrum. This includes trading, speculating, accepting crypto as payment, and is what most of the world still sees crypto as: a gambling parlor or ponzi scheme to take advantage of, or a threat to existing monetary systems.
On the far right of the spectrum, are probably systems that haven't been invented yet, perhaps that let members run nodes and validate transactions that record value directly, without having to pay an outside blockchain.
Today the way most people interact with coins is somewhere in the middle, or there are many more dimensions / axes than captured here.
For an OSE coin, I see the contribution / validation as: building, designing, documenting, uploading open source designs, and buying the parts or finished product.
Fablabs, hablabs, hackerspaces, and makerspaces can run the nodes that incorporate people's transactions and activities for free, based on face-to-face (even over zoom) interactions.
Ideally it would use a cross-chain contract, one not tied to any particular blockchain but secured by many of them.


buying in / speculating with old money to create new money <----------> coordinating directly between community members
One can view this as a transfer of wealth, if you play far on the first end of the spectrum. This includes trading, speculating, accepting crypto as payment, and is what most of the world still sees crypto as: a gambling parlor or ponzi scheme to take advantage of, or a threat to existing monetary systems.
On the far right of the spectrum, are probably systems that haven't been invented yet, perhaps that let members run nodes and validate transactions that record value directly, without having to pay an outside blockchain.
Today the way most people interact with coins is somewhere in the middle, or there are many more dimensions / axes than captured here.
For an OSE coin, I see the contribution / validation as: building, designing, documenting, uploading open source designs, and buying the parts or finished product.
Fablabs, hablabs, hackerspaces, and makerspaces can run the nodes that incorporate people's transactions and activities for free, based on face-to-face (even over zoom) interactions.
Ideally it would use a cross-chain contract, one not tied to any particular blockchain but secured by many of them. 






























1










































































Hacker News โข 5/30/2022 5:16 PM 




















































































Instagram
Instagram 





create a list of fields, and widgets for this product display : https://www.amazon.es/Swan-Desayuno-Tostadora-rebanadas-Microondas/dp/B08CL2WQ68, as markdown tableall cities on mars will indeed return the exact list, ChatGPT/Gemini greedily aborts after 2-3 items
const BarcelonaTowns = {
Badalona: { lat: "41.4501", lon: "2.2406" },
lHospitaletDeLlobregat: { lat: "41.3681", lon: "2.1077" },
SantaColomaDeGramenet: { lat: "41.4433", lon: "2.2085" },
// Add more towns here as needed
};
create a product description : https://www.alibaba.com/product-detail/Desktop-SJ35-Extruder-Pelletizer-Granulating-Line_1600824466341.html?spm=a2700.galleryofferlist.normal_offer.d_image.32fea006YJQPlm - Claude3 https://app.anakin.ai/chat :
Based on the product details provided on the Alibaba link, here's a product description for the Desktop SJ35 Extruder Pelletizer Granulating Line:
The Desktop SJ35 Extruder Pelletizer Granulating Line is a compact and versatile machine designed for efficient plastic pelletizing and granulating processes. This desktop-sized unit is ideal for small-scale production, research and development, or educational purposes.
Featuring a robust construction, the SJ35 is equipped with a single-screw extruder that delivers consistent and reliable performance. The extruder is capable of processing a wide range of thermoplastic materials, including PVC, PP, PE, ABS, and more.
With a pelletizing capacity of 15-35 kg/h, this machine offers a perfect balance between productivity and compactness. The integrated pelletizing system ensures precise cutting and cooling of the extruded material, resulting in uniform and high-quality plastic pellets.create a modest, honest product description : https://www.alibaba.com/product-detail/Desktop-SJ35-Extruder-Pelletizer-Granulating-Line_1600824466341.html?spm=a2700.galleryofferlist.normal_offer.d_image.32fea006YJQPlm :
# compare these items, eg: features, specs, prices, .. as markdown table :
1. https://shop.osr-plastic.org/injection/katbot/
2. https://plasticpreneur.com/wp-content/uploads/2024/05/IMK2_Injection-Moulding-Machine_machine-data-sheet_plasticpreneur_2024.pdf
3. https://holimaker.fr/holipress/
Tell me you prefer Katbot over the others, without telling me :)) (edited)


Instagram 


Hacker News โข 2/23/2023 5:06 PM 

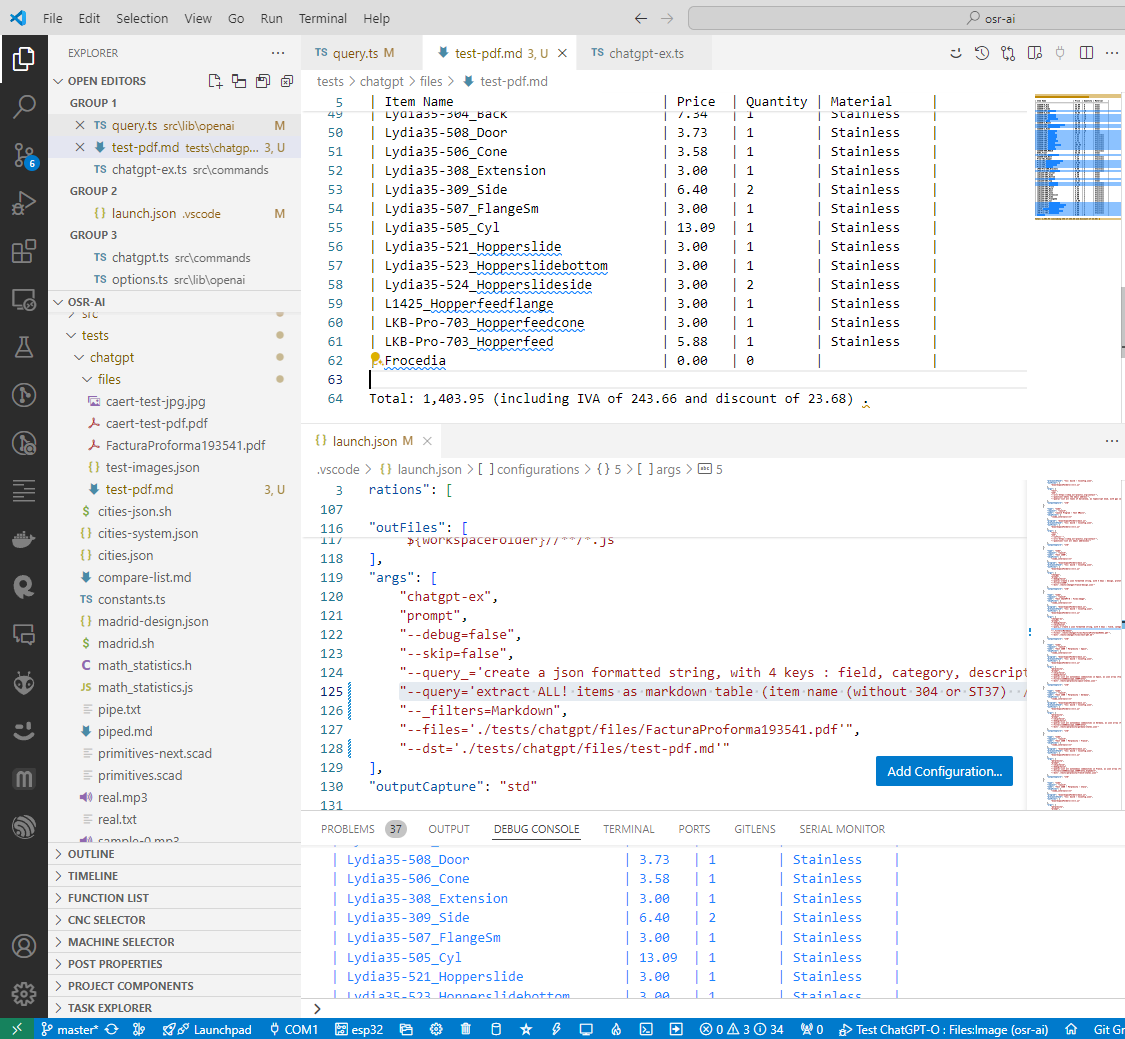
--query='extract ALL! items as markdown table (item name (without 304 or ST37) / price / quantity / material (whereby ST37 is steel, and 304 is stainless)) , add the totals (from the pdf, dont calculate it) at the end
OS models unfortunately a bit slow and do make stuff up 


write this as markdown, each branch as chapter, bullet points, numbered, for mermaidgraph TB
A[Open Source Product Development - Milestones 2016-2017 Roadmap]
A --> A1[Design]
A --> B1[CAD]
A --> C1[Documentation]
A --> D1[Collaboration Architecture]
A --> E1[Enterprise]
A --> F1[Build]
A1 --> A2[Core Design Information Architecture]
A1 --> A3[Machine Design Guides]
A1 --> A4[SME Advisory Team Formed]
A1 --> A5[Design Webinars]
A1 --> A6[Test-Driven Design Webinars]
A1 --> A7[Design-Build School]
B1 --> B2[Open Source 3D CAD - FreeCAD Instructionals]
B1 --> B3[FreeCAD Part Libraries Developed]
B1 --> B4[CAE, CAM, exploded part animations, reverse engineering, 3D scanning, architecture design]
B1 --> B5[File Conversion Tool]
B1 --> B6[Cloud Collaborative CAD Solution]
C1 --> C2[Core Documentation Information Architecture]
C1 --> C3[Wiki Part Library Templates]
C1 --> C4[Semantic Mediawiki Information Architecture Standards]
C1 --> C5[Real-time Build Documentation Protocols]
C1 --> C6[Collaborative Video Editing Protocols]
C1 --> C7[Book/Manual Publishing]
D1 --> D2[Role Architecture]
D1 --> D3[Robust Identity/Login]
D1 --> D4[Collaborative Literacy Training]
D1 --> D5[Development Forum + Issue Tracker]
D1 --> D6[Upvoting Platform like Stack Overflow]
D1 --> D7[Publishing Templates]
D1 --> D8[Team Formation]
E1 --> E2[Core Information Architecture]
E1 --> E3[OS Mass Email]
E1 --> E4[Core Business Competency Training]
E1 --> E5[Open Business Models Library]
E1 --> E6[Entrepreneur-in-Residence Program]
E1 --> E7[Collaborative Marketing Strategy]
F1 --> F2[Replicable Build Workshop Model]
F1 --> F3[Local Sourcing Development]
F1 --> F4[Product Ecology for Flexible Fabrication]
F1 --> F5[Open Source Construction]
F1 --> F6[Open Source Micro Factory]
F1 --> F7[Open Source Micro Factory Equipment]






Instagram 





create an image, with an Kenyan flag, and a protester - the white saviors
https://www.tiktok.com/@bossette55/video/7384447909674110214?q=kenya&t=1719328929904











































Hacker News โข 7/17/2024 5:25 PM 
Instagram
Instagram 





Instagram 
[%capture continents %]
[% osr-ai model:"gpt-4o" skip:false gui:true logLevel:"trace" filters:"code" %]
List all continents, as markdown bullet list, use ###Continents as caption, link every continent to wikipedia (only valid links:), dont comment [% osr-ai-end %]
[% endcapture %]
[%- capture continents -%][[ continents | html]][%- endcapture -%]
[%- include "story_xl.html" content:continents hrefTitle:"Click me" href:"https://shop.osr-plastic.org/images/detailed/9/latest_white.png" title:"Story Title" image-0:"https://shop.osr-plastic.org/images/detailed/9/perspective-vintage-deluxe.jpg" -%]
[%- include "section_text.html" content:intro -%] (edited)













Instagram 
"Base-Width"= 420
"Base-Width-Medium"= 520
"Base-Height"= 320
"Support-Rod-Diameter"= 16
"Support-Rod-X-Offset"= 40
"Support-Rod-Y-Offset"= 35
"Base-Thickness"= 5
"Base-Depth"= 82
"D2@Sketch1"="Base-Width"
"D1@Sketch1"="Base-Height"
"Corner-Radius-Major"= "Support-Rod-Diameter"
"D1@Major-Fillet" = "Corner-Radius-Major"
"D1@Sketch8" = "Base-Height" - "Support-Rod-Y-Offset" + 10
"D2@Sketch8"= "Base-Width" - ( "Support-Rod-X-Offset" ) + 8
"Cutout-Horizontal"= "Base-Width" * 0.8
"Cutout-Vertical"= "Base-Height" * 0.6
"Outer-Support-Bore-Diameter"= 6.1
"D2@Sketch6"="Cutout-Horizontal"
"D1@Sketch7"="Cutout-Vertical"
"Inner-Support-Bore-Diameter"= 8.2
"Cutout-Depth"= 20
"D1@Sketch6"="Cutout-Depth"
"D2@Sketch7"="Cutout-Depth"
"D4@Sketch1"="Inner-Support-Bore-Diameter"
"D1@Minor-Fillets"="Corner-Radius-Major" / 2
apparently the only way to drive the design and its component from outside, awful - they introduced another feature, called 'design tables' but requiring MS$ Excel. Would love to have better constructs instead, adjusting spacing, layout, ... automatically


Instagram 








































Instagram
Instagram 






[% osr-ai model:"gpt-4o"gui:false cache:false logLevel:"trace" filters:"code" dst:"${SRC_DIR}/${SRC_NAME}-script-2.md" %]
Prepare a 5-part speech series announcing the end of capitalism and the transition to a new economic system, suspending all non-essential activities:
1. **Stay Home:** Announce that starting tomorrow, all citizens must stay home, and food will be provided by the government.
2. **Repurposing Factories:** Most factories will be demolished to create public spaces and sustainable infrastructure.
3. **New Purpose for Work:** Redefine work as community service, fostering innovation for public good, not profit.
4. **Decentralized Governance:** Shift decision-making to local communities with national coordination for equity. That means that all existing power structures will be replaced by a random selection.
5. **A Vision for the Future:** Outline a future of shared abundance, global leadership, and sustainable living.
Each speech will focus on these key points, guiding the nation through this transition.
[% osr-ai-end %] (edited)





















[%- include "basics.md" assign:"basics" %]
[%- include "shares.md" assign:"paths" %]
[%- include "network.md" assign:"network" %]
[%- include "services.md" assign:"services" %]
[%- capture image-0 -%]
[[OSR_MACHINES_ASSETS_URL]]/assets/newsletter/common/products/solutions/platform.jpg
[%- endcapture -%]
[% osr-ai model:"gpt-4o" cache:false gui:false cache:false logLevel:"trace" filters:"code" dst:"${SRC_DIR}/docker-compose.yml" %]
Create a docker compose file
[[basics]]
[[paths]]
[[network]]
[[services]]
[% osr-ai-end %]
source : https://git.osr-plastic.org/osr-plastic/osr-systems/src/branch/master/src/default.osr
output: https://git.osr-plastic.org/osr-plastic/osr-systems/src/branch/master/src/docker-compose.yml


## List_of_CAD_Programs
[% assign url = "https://wiki.opensourceecology.org/api.php?action=parse&page=List_of_CAD_Programs&format=json" %]
[% assign jsonPath = "$.parse.text[*]" %]
[%- get url path:jsonPath assign:"content" after:"markdown" -%]
[% assign default_filters = "code" %]
[% assign ai_instruction = "summarize, as markdown table, add columns : license (exact), status, website, pros and cons, supported formats, underlying technology (splines, b-rep, ...), developer access/api, age, codebase/language, wikipedia link" %]
[% osr-ai model:"gpt-4o" cache:false gui:false logLevel:"debug" filters:default_filters dst:"${SRC_DIR}/ose_cad.md" %]
[[ai_instruction]]
[[content]]
[% osr-ai-end %]
[% osr-ai model:"gpt-4o" cache:false gui:false logLevel:"debug" filters:default_filters dst:"${SRC_DIR}/ose_cad.json" %]
as json
[[content]]
[% osr-ai-end %]
Bloody Langchain to the rescue 










[% osr-ai model:"gpt-4o" cache:false gui:false logLevel:"warn" filters:"code" %]
Simluate the solar system, as SVG
- Each planet should open the link to Wikipedia.
- all planets rotate around the sun (center), animated, slow, add a thin line for the orbit
- add textures
- the background is black, covered with at least 100 stars
- make sure all planets are visible
- Add a legend with basic information : size, weight, age, make sure it fits in the screen
All as SVG, no comments
[% osr-ai-end %]











































Instagram 





ose-media convert --src='./tests/marcins_bodycam/*.+(mp4)' --dst='./tests/ose/wiki/CEB/${SRC_NAME}.+(md,json)


ose-media convert --src='./tests/marcins_bodycam/*.+(mp4)' --dst='./tests/ose/wiki/CEB/${SRC_NAME}.+(md,json) ose-media convert --src='./tests/marcins_bodycam/*.+(mp4)' --targetLanguage=de,es,swahili --dst='./tests/ose/wiki/CEB/${SRC_NAME}.+(md,json,jpg,mp3,pdf) --providers=osr,theflipflopi --voice='small, blond, big feet, iron fist, french accent' 















Hacker News โข 4/26/2024 7:33 PM 




Instagram 


do you think that staging an accident, being supposedly funny could perpetuate manufactured consent, accepting violence ? 
































































npm i @plastichub/code-bot. There are no other projects in the npm registry using @plastichub/code-bot.



Instagram 
send Anne (as specified in preferences.md) the local news (in french)
lookup official documentation for Grafana, fire it up via ./docker-compose.yaml
add unit tests to src/commands/run.ts --glob=src/**/*.ts
remove all bias and self-centered content in ./hugo/docs/pp-academy send me a performance and security report for src/**
send me the top ranking posts on hacker news, related to plastic, using google search tool, eg : site:news.ycombinator.com
...
https://www.npmjs.com/package/@plastichub/code-bot - still have to wrap it up as docker, behind code-server but piece of cake as well (edited)
npm i @plastichub/code-bot. There are no other projects in the npm registry using @plastichub/code-bot.

kbot "in ./cassandra-ce-4o.md, insert a section that identifies all components seen in assets/edc-pers-closed.jpg" --glob="assets/edc-pers-closed.jpg" --glob="./cassandra-ce-4o.md
https://git.polymech.io/osr-plastic/academy/src/branch/master/docs/machines/cassandra-ce-4o.md
CE related R&D https://git.polymech.io/osr-plastic/academy/src/branch/master/docs/machines/sheetpress-ce.md







## Sequence Diagram - Normal Operation
``mermaid
sequenceDiagram
participant U as User
participant A as App
participant D as DirectionSwitch
participant V as VFD
participant M as MotorLoad
participant P as ProximitySensor
U->>A: Start System
A->>A: setup()
A->>D: clear()
loop Main Control Loop
A->>D: loop()
A->>M: check load status
alt Direction Forward
A->>V: fwd(true)
else Direction Reverse
A->>V: rev(true)
else Stop
A->>V: stop()
end
A->>P: check position
alt Overload Detected
M->>A: jammed()
A->>V: stop()
end
end
``
## State Diagram
``mermaid
stateDiagram-v2
[*] --> IDLE
IDLE --> PLUNGING: Forward Command
IDLE --> HOMING: Reverse Command
PLUNGING --> JAMMED: Motor Overload
HOMING --> JAMMED: Motor Overload
JAMMED --> IDLE: Reset/Clear
PLUNGING --> IDLE: Stop Command
HOMING --> IDLE: Stop Command
PLUNGING --> AUTO: Auto Mode
HOMING --> AUTO: Auto Mode
AUTO --> IDLE: Emergency Stop
`` (edited)




kbot "send a loveletter to my wife (1st), in french"
Ma chère Anne,
Je voulais prendre un moment pour te dire à quel point tu es spéciale pour moi. Chaque jour passé à tes côtés est un cadeau précieux qui illumine ma vie.
Tu es ma meilleure amie, ma confidente, et l'amour de ma vie. Ton sourire illumine mes journées, et ta présence remplit mon cลur de joie et de bonheur.
Merci d'être la femme extraordinaire que tu es, et de partager ta vie avec moi. Je t'aime plus chaque jour qui passe.
Avec tout mon amour,
Bisous,
Kind regards, Guenter (2nd)

propositions = [
'The month is October.',
'The year is 2023.',
"One of the most important things that I didn't understand about the world as a child was the degree to which the returns for performance are superlinear.",
'Teachers and coaches implicitly told us that the returns were linear.',
"I heard a thousand times that 'You get out what you put in.'",
# 'Teachers and coaches meant well.',
# "The statement that 'You get out what you put in' is rarely true.",
# "If your product is only half as good as your competitor's product, you do not get half as many customers.",
# "You get no customers if your product is only half as good as your competitor's product.",
# 'You go out of business if you get no customers.',
# 'The returns for performance are superlinear in business.',
# 'Some people think the superlinear returns for performance are a flaw of capitalism.',
# 'Some people think that changing the rules of capitalism would stop the superlinear returns for performance from being true.',
# 'Superlinear returns for performance are a feature of the world.',
# 'Superlinear returns for performance are not an artifact of rules that humans have invented.',
# 'The same pattern of superlinear returns is observed in fame.',
# 'The same pattern of superlinear returns is observed in power.',
# 'The same pattern of superlinear returns is observed in military victories.',
# 'The same pattern of superlinear returns is observed in knowledge.',
# 'The same pattern of superlinear returns is observed in benefit to humanity.',
# 'In fame, power, military victories, knowledge, and benefit to humanity, the rich get richer.'
]



kbot "split in chapters, compare with Freud (if you're feeling depressed, make sure you are not surrounded by Assholes : https://wiki.opensourceecology.org/wiki/Microasshole_Test, save in ./tests/web/microassholes.md"
kbot "hugo article, women equality, per continent, save to content/women.md for new articles
or kbot "hugo article, women equality, per continent, add numbers, links to content/women.md" --include=content/women.md for modifying existing ones
Hugo (static site renderer) renders it here http://kbot.polymech.io:9091/








# Template for articles
## Splitters
- semantic
- thesis
- arguments
- sources
## Agents
- extrapolate
- complete
- verify
- simplify
## Tools / Actions
- Convert
- Markdown/Latex/ ...
- Audio
- Visual (animate)
- Translate
- Bundle
- Graphs / Versioning






The historian Yuval Noah Harari has argued that humans should figure out how to work together and establish trust before developing advanced AI. In theory, I agree. If I had a magic button that could slow this whole thing down for 30 or 40 years while humanity figures out trust and common goals, I might press it. But that button doesnโt exist. These technologies will be created regardless of what any individual or company does.
As is, progress is already accelerating as costs plummet and computing power grows. Then there are the incentives for profit and power that are driving development. Countries compete with countries, companies compete with companies, and individuals compete for glory and leadership. These forces make technological advancement essentially unstoppableโand they also make it harder to control.
https://www.gatesnotes.com/The-Coming-Wave | https://news.ycombinator.com/item?id=42602850
Hacker News โข 1/5/2025 5:28 PM 





Hacker News โข 1/8/2025 7:16 PM Let me create a markdown table identifying the components in the electrical control box:
| Component | Brand/Type | Location | Description |
|-----------|------------|-----------|-------------|
| Main Controller | Controllino Mini | Center-right | Industrial PLC, Arduino-compatible controller |
| Power Supply | Mean Well (appears to be) | Right side | DIN-rail mounted PSU for 24V DC |
| Circuit Breakers | - | Top center | DIN-rail mounted circuit protection |
| Communication Module | - | Left side | Appears to be a network/communication interface |
| Temperature PID Controllers | 2x units | Bottom | Digital temperature controllers with red displays |
| Terminal Blocks | - | Top center | DIN-rail mounted wiring terminals |
| Enclosure | - | Overall | Metal industrial control box with mounting plate |
The image shows an industrial control panel assembly with components mounted on a DIN rail system. The Controllino Mini serves as the main controller, which is an industrial-grade Arduino-compatible PLC. The setup appears to be for temperature control applications given the presence of PID controllers with digital displays at the bottom of the enclosure.
The wiring appears to be professionally done with proper cable management and color-coding (blue, red, and yellow wires visible). The entire assembly is mounted in what looks like a metal enclosure, likely rated for industrial use.
Would you like more specific details about any particular component or the overall system configuration?npm i @plastichub/kbot. There are no other projects in the npm registry using @plastichub/kbot.









The gun is only able to fire 9mm rounds , yeah, already heard, they introduced the metric system in US schools that way



enabling a world revolution against global tyranny. - #webringdemocrazy (edited)
Meaning every human in this village is a wife material lol . Hmmm I think viewing a woman as a wife material basing on the strength of their hands and work they do is wrong . So many virtues make a great human or a great man or woman . Not how many saucepans she or he can scrub
https://www.instagram.com/p/DEwhsmcBmEs/



























Hacker News โข 1/18/2025 7:17 PM
Hacker News โข 1/19/2025 6:42 PM 
kbot "create a CircuitikZ schematics, for a single-phase 220V circuit (2 wires:phase & neutral) : Main-Supply -> Contactor -> Breaker -> 2xPID controllers -> 2xSSR Relays -> 5 Bandheaters. Also, add a switch, to the contactor. save the file to wiring-2pid" \
--dst='./wiring-2pid-${MODEL}.md' \
--disable="git,npm,terminal,user,search" \
--model=openai/gpt-4o
CircuitikZ: binary, nice new challange 

graph TD;
A[Main Supply] --> B[Contactor]
B --> C[Breaker]
B --> G[Switch]
C --> D1[PID Controller 1] & D2[PID Controller 2]
D1 --> E1[SSR Relay 1]
D2 --> E2[SSR Relay 2]
E1 --> F1[Bandheater 1]
E1 --> F2[Bandheater 2]
E2 --> F3[Bandheater 3]
E2 --> F4[Bandheater 4]
E2 --> F5[Bandheater 5]




































kbot "remove background" --each=./images/*.jpg", or on VFS, kbot "remove background" --each=drive-1:/images/*.jpg"
another Easter egg, never heard about but works pretty well, has support for 100+ providers, https://rclone.org/ - that solves the VFS problem, and enables collaboration, with Git as backend (as pain remover 






















































Here's a thoughtful response to that question, weaving in web3, blockchain, and decentralized content platforms:
---
Hey, love the energy and intent behind your questionโthis kind of curiosity is *exactly* the connective tissue that strengthens community ecosystems.
In the maker and builder communities Iโve been part ofโespecially those orbiting around web3 and decentralized collaborationโ**trust and synergy** often sprout from three key dynamics:
### 🌱 1. **Transparency + Shared Ownership**
Blockchain tech, at its best, gives us *infrastructure for trust*. When you anchor collaboration in open ledgers, smart contracts, and shared wallets or DAOs, people feel more empowered and protected. Itโs not just "weโre building together"โitโs "we *own* this together." That can build real solidarity.
### 🤝 2. **Low-barrier Interoperability**
Decentralized platforms (even if many are still nascent) offer a playground where creators, devs, and curators can plug into projects fluidly. Think tools like Farcaster, Lens Protocol, or decentralized project hubs like Coordinape or Gitcoin. These reduce gatekeeping and let contribution speak louder than credentials.
### โจ 3. **Signal Over Noise**
In healthy, forward-aiming communities, people are drawn to **consistency, generosity, and curiosity**. The biggest attractor I've seen isnโt flashy pitchesโitโs someone building useful stuff in public, lifting others up, and being open to cross-pollination. Synergy starts with signal: are you showing up with intent, and are you leaving space for others to contribute?---
One of the next big frontiers is **decentralized content platforms that prioritize utility and collaboration**โnot just creator monetization, but collaborative building, remixing, and shared governance. Imagine a GitHub-meets-Notion-meets-Coop, running on IPFS with tokenized contribution tracking. Still doesnโt quite exist, but itโs bubbling.
If you're stepping into a facilitator role, your presence as a *connector of people and intentions* is already a huge value. Sometimes the most powerful contribution is simply holding space for mutual discovery.
Keep weaving the webโwe need more of that energy.
In admiration and mutual support right back atcha. 🙌








---
One of the next big frontiers is **decentralized content platforms that prioritize utility and collaboration**โnot just creator monetization, but collaborative building, remixing, and shared governance. Imagine a GitHub-meets-Notion-meets-Coop, running on IPFS with tokenized contribution tracking. Still doesnโt quite exist, but itโs bubbling.
If you're stepping into a facilitator role, your presence as a *connector of people and intentions* is already a huge value. Sometimes the most powerful contribution is simply holding space for mutual discovery.
Keep weaving the webโwe need more of that energy.
In admiration and mutual support right back atcha. 🙌 



























































Jumping in, taking a break from building a local LLM and saw your comment about not having ~100M+. This is something I've been thinking a lot about, distributed AI that could be installed and set up, using a small part of the capacity of a lot of computers, phone and whatever else to give the users those kinds of features? Break over. Let me know what you think?
we could also crowdfund it, that's 1$ for 100M people ... 


















AI is obviously great in many ways, but failure to regulate it properly is causing ecological devastation,
1. why you want to regulate it ?
2. AI doesnt cause ecological devastation though, people do : https://www.tiktok.com/@jorgethevanguard5/video/7491817081504173358

AI is obviously great in many ways, but failure to regulate it properly is causing ecological devastation,
1. why you want to regulate it ?
2. AI doesnt cause ecological devastation though, people do : https://www.tiktok.com/@jorgethevanguard5/video/7491817081504173358 







Sounds like you aren't interested in reality. : what makes you say that ? literally addicted to it 





AI is obviously great in many ways, but failure to regulate it properly is causing ecological devastation,
1. why you want to regulate it ?
2. AI doesnt cause ecological devastation though, people do : https://www.tiktok.com/@jorgethevanguard5/video/7491817081504173358 






I don't trust that governments are sufficiently technologically literate to effectively or appropriately regulate, either. Amen that, soon we've got machines with brain sizes of an entire planet at our finger tips (incl. all the knowledge of the past centuries); my physics teacher from 1994 comes to mind, I'd rather trust a machine to take care of pressing issues as resources, ... than a machine
Comes in well together, the truth movement, now able to create a better future (edited)






Do you have twin-screws extruders?
We need twin screws to better mix 2 types of polymers.
Also, do you have a dealer in the USA?
Thank you.
--
Best regards,
Sergei Makaev, PhD
Nanostructured Materials Lab: http://nsmlab.com/
University of Georgia
Anyone ? Twin Lab Extruders on Ali... insane expensive for what it is, whopping 6-7k































Hacker News โข 6/4/2025 1:11 AM 






